WilliamHill官方网站
欢迎访问WilliamHill威廉希尔 !
学校首页
|
设为首页
|
加入收藏
首页
威廉概况
学院简介
学院领导
师资队伍
机构设置
教育教学
本科生教育
研究生教育
学科平台
学科介绍
学科动态
学科平台
科学研究
科研管理
科研成果
学生科研成果
科研动态
党群工作
党建工作
群团工作
威廉希尔
学生活动
学子风采
专业奖助金
学科竞赛
招生就业
本科招生
硕士招生
就业信息
校友风采
审核评估
下载中心
教师下载
学生下载
Open Menu
首页
威廉概况
返回
学院简介
学院领导
师资队伍
机构设置
教育教学
返回
本科生教育
返回
专业介绍
培养方案
课程建设
教学成果
教学管理
研究生教育
返回
专业介绍
培养方案
导师信息
教学管理
学科平台
返回
学科介绍
学科动态
学科平台
科学研究
返回
科研管理
科研成果
学生科研成果
科研动态
党群工作
返回
党建工作
群团工作
威廉希尔
返回
学生活动
学子风采
专业奖助金
学科竞赛
招生就业
返回
本科招生
硕士招生
就业信息
校友风采
审核评估
下载中心
返回
教师下载
学生下载
教育教学
本科生教育
专业介绍
培养方案
课程建设
教学成果
教学管理
研究生教育
专业介绍
培养方案
导师信息
教学管理
教学管理
当前位置:
首页
-
教育教学
-
本科生教育
-
教学管理
-
正文
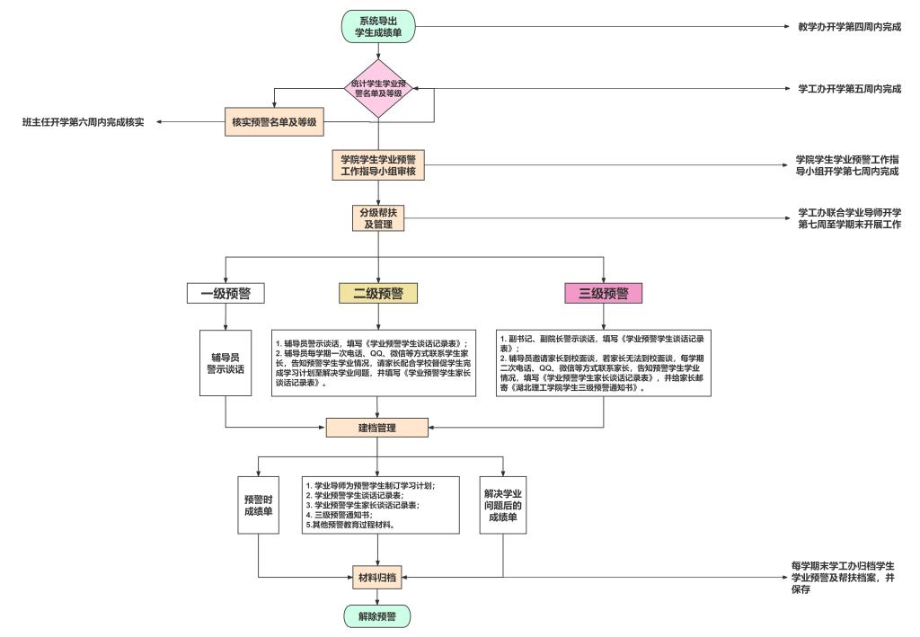
WilliamHill威廉希尔学生学业预警和帮扶流程
作者: 时间:2025-09-30 浏览:
下一篇:
湖理环发〔2025〕14号 关于9月份教研室活动有关事项的通知